Your cart is currently empty!
UI Guide

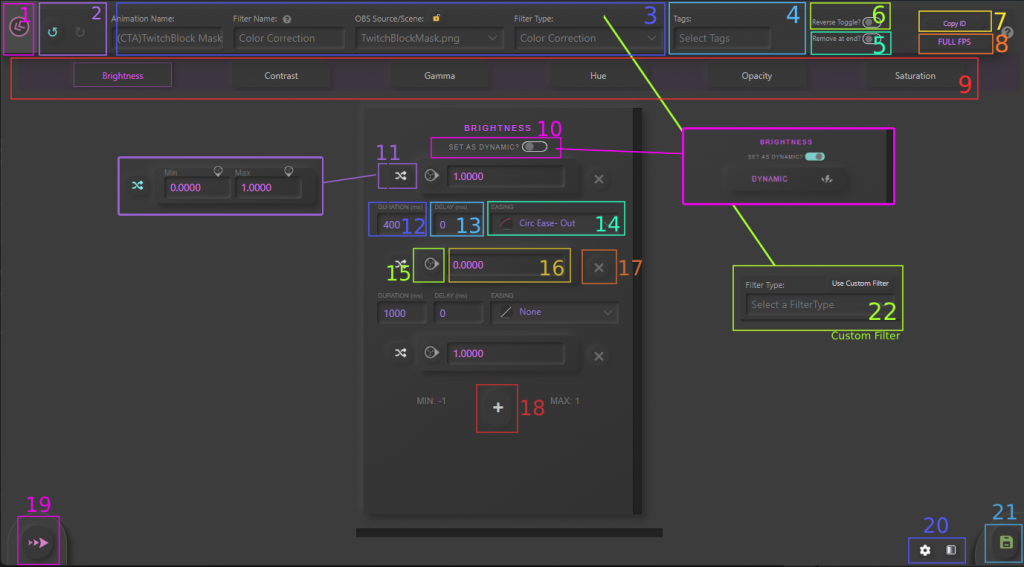
1. Exit / Close
2. Undo/Redo
3. Animation Name | Filter Name | OBS Source/Scene Name | Filter Type
4. Tags – Used for filtering on view pages
5. Remove at End – Removes the filter from the source at the end of the animation
6. Reverse Toggle
7. Copy ID – Used for triggering via WebSocket or Source Visible Toggle. Copies to clipboard
8. FULL | 1/2 | 1/4 FPS – Simulate lower framerate
9. Settings to animate
10. Dynamic – Set start value to dynamically retrieve value from OBS
11. Set Step As Random – Randomly picks a value between Min/Max
12. Duration – The amount of time (ms) to transition from one step to another.
13. Delay – How much time (ms) to wait before starting transition.
14. Easing – Change the style of animation e.g. Bounce IN.
15. Get Current Setting from OBS
16 Step Value
17. Remove Step
18. Add Step
19. PLAY – Forwards |
PLAY – Backwards
20. Open Source Properties Window |
Opens Source Filters Window (in OBS)
21. SAVE
22. Custom Filter – Use custom filters added to a source